Engram - The history
EZ encoder gives a review of Engram
0 Overview
- Transformer 的 FFN 层本质是一个 Key-Value Memory
- Sparsity 是打破「不可能三角」的关键(Performance / Compute / Model Size)
- 通过 Hash 查表实现 O(1) 复杂度的 N-gram 检索
- Engram 让模型不用「计算」就能「记住」常识知识
- DeepSeek 的工作是前人研究的集大成者

1 Memory branch
Engram is actually a word invited by Ricard Semon, who created engram(记忆痕迹) and ecphory.
and you can actually view the engram cells from this Science paper
Let’s take a look at papers on LLM memories
- Facebook 2019 - Language Models as Knowledge Bases
- KNN was used as KB in the traditional ML and LM is actually KB

- KNN was used as KB in the traditional ML and LM is actually KB
- Google 2020 - T5 作为 Knowledge Base
- Model can “look up information” stored in the parameters

- Model can “look up information” stored in the parameters
- 2021 - Transformer FFN 层是 Key-Value Memory
- Critical paper starting FFN as KV memory.
- $FFN(x) = f(x * K^T)*V$ is a confusing formula here, isn’t it self-atten?
- Key multiplication get memory coefficient

- Microsoft 2022 - Knowledge Neurons
- Active neurons store knowlege and are referred as KN

- $FFN(H)=Gelu(HW_1)W_2$, here Hidden H is the concatentation of all attention heads
- $Self_Atten(x)=softmax(Q*K^T)V$, this makes more sense

- Active neurons store knowlege and are referred as KN
- Concept depth concept introduced in the following paper

- Facebook 2019 - Product Key Memory (PKM)
- K nearest neightboards used to find keys for each query

- product key method is split keys due to large key size

- K nearest neightboards used to find keys for each query
- Meta - Memory Layer 扩展到 128B 参数
- ML is scalable

- Adding gating for control on tops of PKM

- ML is scalable
- DeepMind 2022 - Retrieval-Enhanced Transformer (RETRO)
- Instead of using parameters as KN, external docs can be used as KN, smiliar to RAG

- CCA(Chunked Cross Attention) was introdued here. similar to N-gram in Engram

- Instead of using parameters as KN, external docs can be used as KN, smiliar to RAG
- Google 2023 - External Memory 提升模型能力
- additional parameters for input representation (Ngram)
- expert function (MoE)

2 N-Gram branch
Original bag of words is lacking words orders, and N-gram can be used to improve that

- Google 2022 - N-Grammer:用 N-gram Embedding 增强 Transformer
- Codebook ID is used to reduce vacab size, which is V^2 in case of 2-gram.
- k-means cluster is uesd to reduce dim.

- Google 2025 - Scaling Embedding Layer
- Introduced f-gram, frequently occuring n-grams

- The embedding table can be precomputed and offload to disk!
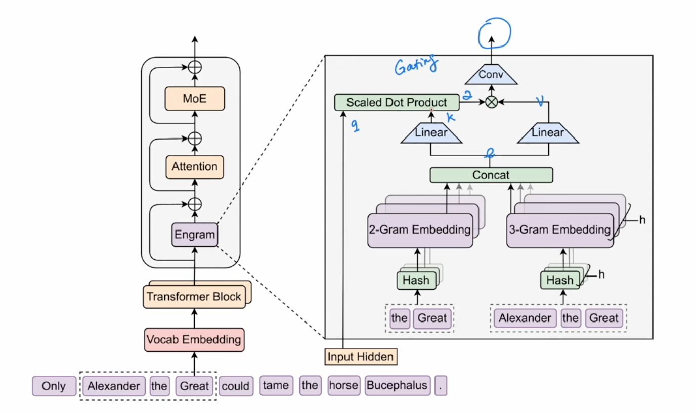
4 Engram paper
The Engram paper is easy to understand now with all previous information
- A lookup hash table for 2 or 3 gram
- Multi Hash were used to avoid colision
- A gating mechanisium is similiart to Q/K/V memory mathcing and weighted sum

- Tokenizer compression was used (like combining upper/lower cases)

- Introduced f-gram, frequently occuring n-grams